ARCHIVED FORUM -- March 2012 to February 2022READ ONLY FORUM
This is the second Archived Forum which was active between 1st March 2012 and 23rd February 2022
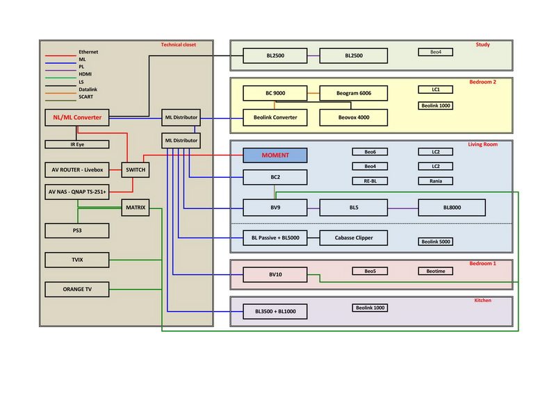
Hi Beroli,
Here is my chart updated (removed Beoport).
Unfortunately, the IR eye is delayed to January.
Thanks for your help,
Yann.
Living Room BV Eclipse - BS Core - BL5 - BL8000 - LC2 x2 - Beo6
Lounge Beolink Passive - Cabasse Clipper - Beo4 Kitchen BL3500 - Beolink 1000
Bedroom BV9 - BL6000 (Thks Botty) - Beotime - LC2 - Beo5
Garden Lounge BC9000 - BG 6006 - BL4500 (Thks Botty) - Playmaker - Beolink 1000
Study BS1 - ML/NL Converter - BL2500 - Beo4 - Form 2 (Tks Botty) - Beoplay P2
BeoNut since '75
Hi Éléphant,
Yes to both questions.
Kind regards,
Yann
YannChris:Hi Éléphant,Yes to both questions. Kind regards,Yann
Beroli:Please have a look on the previous posts - maybe I was not specific enough. The 15 s lag is not the exception it's the all-day experience for me now. There was a time, that most bugs were related to my own content - Deezer was always great to use. Now it's kaputt.
Hi Beroli
I'm sorry, my misunderstanding.
I'm surprised in the 15s lag you have with Deezer, your Moment must be indeed 'kaputt'.
"Believe nothing you read and only half of what you see, let your ears tell you the truth."
Elephant,
It is a RJ45 to Powerlink cable.
It is a NL/ML converter delivered on friday with the Moment. Here are screenshots if it may help.Thanks and best regards,
Hi Yann,
just had a look on your very nice setup. It's quite a collection - the best products from several generations.
May I ask why you decided to configure the NL-converter as source? Is it because you wanted to attach speakers and the ir-eye to the Converter? Could you please try to set-up the Converter as a A-Master. In this setting the Converter is able to manage more than just one Audio-devices. In my case the converter is managing the Moment and the BeoVision (incl. the 5 speakers) in the Living-Room and the Essence in the office with speakers attached. Now I can even join/start with my BV in the Living-Room the content-sources (Deezer, TuneIn, NAS) from the essence, without using the Moment at all.
Just try A-Master, then first source the Moment, second source your BLC. I don't know if this will work, but I got the feeling, that you can't use more than 1 audio-master, if you set it as source. Maybe elephant is proofing me wrong 😉.
When you compare the BeoLink Converter NL/ML setup examples from the manual page 26 and 28, it seems to me that the setting as A-Master, instead of source-center, would be better for your setup.
Cheers Beroli
PS: sorry Chris, that we spoil your original thread. Maybe we should ask for a separate NL/ML-Converter section. I promise as soon the new update is showing up, we will have to write much about it.
Oh ionfred was faster, with the same thought.
lonfred: I belive that you can still have the BC2 connected to the BLC in A-master mode if you dont assign any other sources on the same sources that the BC2 is given. I have not tested this but I cant see why it would not work.
I belive that you can still have the BC2 connected to the BLC in A-master mode if you dont assign any other sources on the same sources that the BC2 is given. I have not tested this but I cant see why it would not work.
I can confirm ionfreds statement, because I use it in my setup. You can assign for example Radio with Radio on the BS 3200/3000 and N-Radio (or N-Music, A-Aux...) to TuneIn on the BS-Moment. If you use for example the BeoRemote One you can even rename N-Music... afterwards.
Hi Giraffe,
Sorry to fall in on your message.
I had also a BS3200 before I removed it to the basement. The only solution was to point the Moment's radio to N.Radio. Removed the BS3200 because: not using CD's anymore and felling not comfortable with pointing my remote everytime to N.Radio.
Chris: I had also a BS3200 before I removed it to the basement. The only solution was to point the Moment's radio to N.Radio. Removed the BS3200 because: not using CD's anymore and felling not comfortable with pointing my remote everytime to N.Radio.
That's why I am very comfortable with the BeoRemote One. In the first place I hated the keypad, now I am used to it like with my old beo4. On the Beoremote One you can change almost everything. Names, Positions - you can even assign Quick-buttons. This remote is real B&O magic - for me.
Here is a example for A-Master
Beroli:I can confirm ionfreds statement, because I use it in my setup. You can assign for example Radio with Radio on the BS 3200/3000 and N-Radio (or N-Music, A-Aux...) to TuneIn on the BS-Moment. If you use for example the BeoRemote One you can even rename N-Music... afterwards.
the advantage lies therein, that you will have more freedom, how about you want to use your setup - but at some point, as Chris wrote, you will have to decide which audio-system will be your primary device. I replaced the BS3200, mostly of the same reasons, like Chris. There are still some issues (Moment/Converter) to figure out. For example, you have to do the setup in a special order to get the "join"-function working properly. I am still waiting on the feedback from BeoCare about this.
If the BS-Moment (hopefully) matures in the future, you will use it more frequently than your "old" system - and you will take away more functions from your old devices. For example - since TuneIn there is no need for radio on the BS3200 anymore - you could assign Radio from the BS3200 to a new/old device or source.
Beroli
lonfred:I belive that you can still have the BC2 connected to the BLC in A-master mode if you dont assign any other sources on the same sources that the BC2 is given. I have not tested this but I cant see why it would not work.
Ionfred,
During installation, I removed the Beoport and N Music and N Radio from the BC2 option.Selecting "asking" N Music on the Beo6 turns on the Moment.In your opinion, setting the NL/ML Converter as Audio Master would still work and enable me to use the converter in another room with speakers?
Beroli:Hi Giraffe, the advantage lies therein, that you will have more freedom, how about you want to use your setup - but at some point, as Chris wrote, you will have to decide which audio-system will be your primary device. I replaced the BS3200, mostly of the same reasons, like Chris. There are still some issues (Moment/Converter) to figure out. For example, you have to do the setup in a special order to get the "join"-function working properly. I am still waiting on the feedback from BeoCare about this. If the BS-Moment (hopefully) matures in the future, you will use it more frequently than your "old" system - and you will take away more functions from your old devices. For example - since TuneIn there is no need for radio on the BS3200 anymore - you could assign Radio from the BS3200 to a new/old device or source. Beroli
Waking up this morning and noticed a new sw update for the Moment, its now on version SW 1.5.5.1110-1.5.342.222427666
Lots of improvements according to the release notes.
I noticed B&O is also trying to improve their system on low quality networks. Together with the NAS connection improvements it could be the solution to customers who are struggling with this kind of faults, hopefully.
Hi Chris,
are you sleeping on the device? You are always the first. Thank you for the update on the new sw-update. I got the information it will be out before christmas - but I wasn't expecting it so soon. I will test it for sure on the weekend - since my whole Living-Room is recently a construction-site and I had to remove the whole B&O-setup .
BTW: the Essence MK2 got a new update as well: version: 1.3.285.180654312
My first impression: Much smoother and cover are loaded faster. I think that's the "improved connection to the hub".
Can anyone publish the release notes? They are supposed to be on the site, but I cannot find them.
I´m at the office currently and curious
Livingroom: BL3, BL11, BV11-46 Kitchen: Beosound 1 GVA, Beocom 2 Bathroom: M3 Homeoffice: M3, Beocom 2 Library: Beosound Emerge, Beocom 6000 Bedroom: M5, Essence remote Travel: Beoplay E8 2.0, Beoplay EQ, Beoplay Earset
BS Moment, BS Core, BG 4002, BC 4500, BS1, BL18, BL19, BL8000 + RCV1, A6, M5, M3, A1, P6 (tks Botty), H5, TR1
Beroli:are you sleeping on the device?
Guess I was lucky, and I'm an early bird.
Hiort: Can anyone publish the release notes? They are supposed to be on the site, but I cannot find them. I´m at the office currently and curious
Version SW 1.5.5.1110-1.5.342.222427666 is introducing the following:
- Linking or borrow sources is now possible with BEOremote One, it means you can now ‘borrow’ the sound source from another product (TV) standing in another room, even as the product is in to standby mode. The product will be activated in silent mode and sends sound to the Moment.
- The warning icon has now extensive information.
Further upgrades done to the software:
- Volume
- Connectivity between Hub and Interface
- Intercourse with TuneIn
- Solution to the problem with music storage/NAS in selecting.
- Solution to the problem with integration of a MasterLink TV
- Artist name now appears in linked Beolink Multiroom devices.
- More reliable signal distribution in Multiroom, even within networks of lower quality.
'- Linking or borrow sources is now possible with BEOremote One, it means you can now ‘borrow’ the sound source from another product (TV) standing in another room, even as the product is in to standby mode. The product will be activated in silent mode and sends sound to the Moment.'
There is a tv - and there is a BV
Chris:Artist name now appears in linked Beolink Multiroom devices.
Yes, all problems related to artist and album covers are solved in this release; added albums / artist from Deezer / Twonky now appear almost immediately. Also the volume control seemed to be more responsive.
A quick test around the "middle" or second ring in the mood wheel seems to indicate that they improved that as well; it looks as though it is better at taking into account my music taste and it now at least occasionally plays a song that is in my library; further testing needs to be done to be sure.
So all in all it the Moment from me went from "Good" to "Excellent"
I am missing a function to see my compilations or my albums. I have many compilations and it is terrible to start one album.
A question to all Qnap / Twonky Users: Habe you switched the Twonkey Server to "Bang & Olufsen" or to "Generic Media Server"?
MircoHH: A question to all Qnap / Twonky Users: Habe you switched the Twonkey Server to "Bang & Olufsen" or to "Generic Media Server"?
Personally I have set "Enable sharing for new media receivers automatically" but I have seen the SoundHeart registering itself as Generic Media Server / Mobile or B&O.I have just done a Devices/Reset List, start to play from the Music source and the SoundHeart self-register as Generic Media Server/Mobile which is OK for me.
Eclipse 65V1-32Beosound M5Essence MK2BLI
Actually not many bad responses after this latest update, that must be a boost to the R/D team at B&O.
I can accept PetrBOBP’s opinion as mentioned in his reaction that the Moment now went to ‘excellent’. My Moment acts and reacts now flawlessly in the whole of my system. The child is getting mature.
Starting this morning one of my own playlist I made on the server and to my surprise I noticed that the list not started with the same first music track anymore, it picks immediate a random track out of the list. I have to investigate this better, should B&O fulfilled my wish for the random play?
Edit: To quickly shouted hurray, for what reason ever the playlist started with another track that I'm used to hear. Stopping the list and starting again still gives me that same track, as this track ended it goes to random. As usual.
The only thing which worries me a bit is tuneIn, on some radiostations they begin to sent abundant local advertising very often. Will this be the beginning of another payed application to all users?
I'm glad I've had continued confidence over the passing year in this new music player and their new network link, now that the research team got the software right in my opinion, we can start looking for some new applications to add. My fellow forum members, this is not an advertising more a statement: I really enjoy the sound, and handling of this new music system from my favorite brand.
How is at playing ones own collection of ripped CDs? I prefer my collection of classical music to Deezer.
Is the search function from your NAS working now?
.
Present: BL90, Core, BL6000, CD7000, Beogram 7000, Essence Remote.
Past: BL1, BL2, BL8000, BS9000, BL5, BC2, BS5, BV5, BV4-50, Beosystem 3, BL3, DVD1, Beoremote 4, Moment.
Chris: I'm glad I've had continued confidence over the passing year in this new music player and their new network link, now that the research team got the software right in my opinion, we can start looking for some new applications to add. My fellow forum members, this is not an advertising more a statement: I really enjoy the sound, and handling of this new music system from my favorite brand.
Agree with your post.
Some things to add for coming releases:
- Add something to distinguish an artist tile from an artist on my NAS from the same artist in my Deezer playlists in the Jukebox interface.
- Enable user to add artwork for Artist tiles where that is missing.
- Select random play of all songs from an artist I have on my NAS from the Beomusic app (I know, this is not a Moment feature )
- Gapless playback
- Deezer Elite
- Search in NAS content
- Enable more DLNA servers than Twonky
seethroughyou: Is the search function from your NAS working now?
No
Chris: Starting this morning one of my own playlist I made on the server and to my surprise I noticed that the list not started with the same first music track anymore, it picks immediate a random track out of the list. I have to investigate this better, should B&O fulfilled my wish for the random play?
Chris,
How do you recommend that I create playlists? I assume that it is playlists covering songs from your NAS, right?
Hiort:How do you recommend that I create playlists? I assume that it is playlists covering songs from your NAS, right?
My hurray was to early for playlists, I edited my last post.
I create the playlist with VLC on the music server with remote desktop (its not a NAS) and save them as m3u extension. Could do it also from a distance on my PC, but then I have to put in the right directorys.
An example:
#EXTINF:258,Abdullah Ibrahim - Peace
/Users/iTunes/Music/Jazz/Abdullah Ibrahim/Mukashi Once Upon A Time/06 Peace.flac
#EXTINF:274,Abdullah Ibrahim - Matzikama
/Users/iTunes/Music/Jazz/Abdullah Ibrahim/Mukashi Once Upon A Time/07 Matzikama.flac
#EXTINF:187,Abdullah Ibrahim - Cara Mia
/Users/iTunes/Music/Jazz/Abdullah Ibrahim/Mukashi Once Upon A Time/08 Cara Mia.flac
#EXTINF:220,Abdullah Ibrahim - Root
/Users/iTunes/Music/Jazz/Abdullah Ibrahim/Mukashi Once Upon A Time/09 Root.flac
#EXTINF:340,Abdullah Ibrahim - Trace Elements For Monk